Android性能优化-LeakCanary

LeakCanary主要用来进行内存泄漏检测,并且可以直观的展示泄漏的路径

如何使用

1
2
3
4
dependencies {
// debugImplementation because LeakCanary should only run in debug builds.
debugImplementation 'com.squareup.leakcanary:leakcanary-android:2.5'
}

配置完成后,LeakCanary通过ContentProvider进行注册以及初始化。

1
2
3
4
5
6
7
8
9
10
//AppWatcherInstaller.kt
internal sealed class AppWatcherInstaller : ContentProvider() {

override fun onCreate(): Boolean {
val application = context!!.applicationContext as Application
AppWatcher.manualInstall(application)
return true
}

}

涉及的部分Activity启动过程源码:

1
2
3
4
5
6
7
8
9
10
11
12
13
14
15
16
17
18
19
20
21
22
23
24
25
26
27
28
29
30
31
32
33
34
35
36
37
38
39
//ActivityThread.java
private void handleBindApplication(AppBindData data) {
...
//获取LoaderApk对象
data.info = getPackageInfoNoCheck(data.appInfo, data.compatInfo);
//创建进程对应的Android运行环境ContextImpl
final ContextImpl appContext = ContextImpl.createAppContext(this, data.info);
...
try {
//准备创建Application对象
Application app = data.info.makeApplication(data.restrictedBackupMode, null);
mInitialApplication = app;
...
//加载对应进程中的ContentProvider
installContentProviders(app, data.providers);
try {
mInstrumentation.onCreate(data.instrumentationArgs);
}
catch (Exception e) {
throw new RuntimeException(
"Exception thrown in onCreate() of "
+ data.instrumentationName + ": " + e.toString(), e);
}

try {
//调用Application的onCreate方法
mInstrumentation.callApplicationOnCreate(app);
} catch (Exception e) {
if (!mInstrumentation.onException(app, e)) {
throw new RuntimeException(
"Unable to create application " + app.getClass().getName()
+ ": " + e.toString(), e);
}
}
} finally {
StrictMode.setThreadPolicy(savedPolicy);
}
}

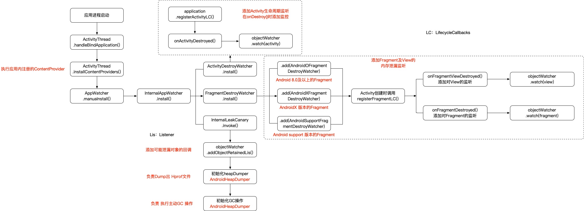
handleBindApplication()进行ContentProvider的启动,此时AppWatcherInstaller会在此时启动。

向下调用到AppWatcher.manualInstall(application)

1
2
3
4
5
6
7
8
9
10
11
//AppWatcher.kt
fun manualInstall(application: Application) {
InternalAppWatcher.install(application)
}

//InternalAppWatcher.kt
//开始了初始化流程
fun install(application: Application) {
//初始化
}

到此基本的LeakCanary初始化完毕

主动添加内存泄漏监控

1
AppWatcher.objectWatcher.watch(watchObject,reason)

源码解析

注册监听

在初始化过程执行的注册监听过程

1
2
3
4
5
6
7
8
9
10
11
12
13
14
15
16
17
//InternalAppWatcher.kt
//开始了初始化流程
fun install(application: Application) {
checkMainThread()
if (this::application.isInitialized) {
return
}
InternalAppWatcher.application = application
if (isDebuggableBuild) {
SharkLog.logger = DefaultCanaryLog()
}

val configProvider = { AppWatcher.config }
ActivityDestroyWatcher.install(application, objectWatcher, configProvider)
FragmentDestroyWatcher.install(application, objectWatcher, configProvider)
onAppWatcherInstalled(application)
}

监听Activity

ActivityDestroyWatcher.install

1
2
3
4
5
6
7
8
9
10
11
12
13
14
15
16
17
18
19
20
21
22
23
24
25
26
27
28
29
30
internal class ActivityDestroyWatcher private constructor(
private val objectWatcher: ObjectWatcher,
private val configProvider: () -> Config
) {

private val lifecycleCallbacks =
object : Application.ActivityLifecycleCallbacks by noOpDelegate() {
override fun onActivityDestroyed(activity: Activity) {
//监听Activity onDestroy()生命周期
if (configProvider().watchActivities) {
objectWatcher.watch(
activity, "${activity::class.java.name} received Activity#onDestroy() callback"
)
}
}
}

companion object {
fun install(
application: Application,
objectWatcher: ObjectWatcher,
configProvider: () -> Config
) {
val activityDestroyWatcher =
ActivityDestroyWatcher(objectWatcher, configProvider)
//往Application添加Activity生命周期回调监听
application.registerActivityLifecycleCallbacks(activityDestroyWatcher.lifecycleCallbacks)
}
}
}

主要是为了注册Activity的生命周期回调,监测到onActivityDestroyed()之后,将Activity加入到objectWatcher

监听Fragment

FragmentDestroyWatcher.install

1
2
3
4
5
6
7
8
9
10
11
12
13
14
15
16
17
18
19
20
21
22
23
24
25
26
27
28
29
30
31
32
33
34
35
36
37
38
39
40
41
42
43
44
45
46
47
48
49
50
51
52
53
54
55
56
57
58
59
60
61
62
63
64
65
66
67
68
69
70
internal object FragmentDestroyWatcher {

//AndroidX fragment相关配置
private const val ANDROIDX_FRAGMENT_CLASS_NAME = "androidx.fragment.app.Fragment"
private const val ANDROIDX_FRAGMENT_DESTROY_WATCHER_CLASS_NAME =
"leakcanary.internal.AndroidXFragmentDestroyWatcher"


//supprt fragment相关配置
private val ANDROID_SUPPORT_FRAGMENT_CLASS_NAME =
StringBuilder("android.").append("support.v4.app.Fragment")
.toString()
private const val ANDROID_SUPPORT_FRAGMENT_DESTROY_WATCHER_CLASS_NAME =
"leakcanary.internal.AndroidSupportFragmentDestroyWatcher"


...
fun install(
application: Application,
objectWatcher: ObjectWatcher,
configProvider: () -> AppWatcher.Config
) {
val fragmentDestroyWatchers = mutableListOf<(Activity) -> Unit>()

//Android 8.0及以上 直接构造 AndroidOFragmentDestroyWatcher
if (SDK_INT >= O) {
fragmentDestroyWatchers.add(
AndroidOFragmentDestroyWatcher(objectWatcher, configProvider)
)
}

//androidx fragment对象
getWatcherIfAvailable(
ANDROIDX_FRAGMENT_CLASS_NAME,
ANDROIDX_FRAGMENT_DESTROY_WATCHER_CLASS_NAME,
objectWatcher,
configProvider
)?.let {
fragmentDestroyWatchers.add(it)
}

//fragment相关配置
getWatcherIfAvailable(
ANDROID_SUPPORT_FRAGMENT_CLASS_NAME,
ANDROID_SUPPORT_FRAGMENT_DESTROY_WATCHER_CLASS_NAME,
objectWatcher,
configProvider
)?.let {
fragmentDestroyWatchers.add(it)
}

if (fragmentDestroyWatchers.size == 0) {
return
}

application.registerActivityLifecycleCallbacks(object : Application.ActivityLifecycleCallbacks by noOpDelegate() {
override fun onActivityCreated(
activity: Activity,
savedInstanceState: Bundle?
) {
//在Activity创建时 添加Fragment的监听
for (watcher in fragmentDestroyWatchers) {
//调用到 对应的 invoke()
watcher(activity)
}
}
})
}

}

根据上述源码,FragmentDestroyWatcher按照三种情况进行区分:

  • Android O 及以上版本的fragment:AndroidOFragmentDestroyWatcher
  • AndroidX 的fragment:AndroidXFragmentDestroyWatcher
  • Android support 的 fragment:AndroidSupportFragmentDestroyWatcher

上述三种实现基本一致,只是对引用的fragment进行了区分,下面拿AndroidSupportFragmentDestroyWatcher进行分析

1
2
3
4
5
6
7
8
9
10
11
12
13
14
15
16
17
18
19
20
21
22
23
24
25
26
27
28
29
30
31
32
33
34
35
36
37
38
39
40
41
42
43
//AndroidSupportFragmentDestroyWatcher.kt
internal class AndroidSupportFragmentDestroyWatcher(
private val objectWatcher: ObjectWatcher,
private val configProvider: () -> Config
) : (Activity) -> Unit {

private val fragmentLifecycleCallbacks = object : FragmentManager.FragmentLifecycleCallbacks() {

override fun onFragmentViewDestroyed(
fm: FragmentManager,
fragment: Fragment
) {
//添加了对fragment引用的View的泄漏监听
val view = fragment.view
if (view != null && configProvider().watchFragmentViews) {
objectWatcher.watch(
view, "${fragment::class.java.name} received Fragment#onDestroyView() callback " +
"(references to its views should be cleared to prevent leaks)"
)
}
}

override fun onFragmentDestroyed(
fm: FragmentManager,
fragment: Fragment
) {
if (configProvider().watchFragments) {
//添加对 fragment的泄漏监听
objectWatcher.watch(
fragment, "${fragment::class.java.name} received Fragment#onDestroy() callback"
)
}
}
}

override fun invoke(activity: Activity) {
if (activity is FragmentActivity) {
//针对 fragmentManager 添加 fragmentlifecyclecallback监听
val supportFragmentManager = activity.supportFragmentManager
supportFragmentManager.registerFragmentLifecycleCallbacks(fragmentLifecycleCallbacks, true)
}
}
}

主要是在FragmentManager调用registerFragmentLifecycleCallbacks()添加生命周期监听。

  • onFragmentViewDestroyed()添加View的监听
  • onFragmentDestroyed()添加Fragment的监听

最后在registerActivityLifecycleCallbacks()的每个Activity的onActivityCreated()中执行Fragment的生命周期监听。

此时objectWatcher对象就已经监听到了如下实例:

  • Activity
  • Fragment
  • Fragment中的View

InternalLeakCanary

1
2
3
4
5
6
7
8
9
10
11
12
//InternalappWatcher.kt
init {
val internalLeakCanary = try {
val leakCanaryListener = Class.forName("leakcanary.internal.InternalLeakCanary")
leakCanaryListener.getDeclaredField("INSTANCE")
.get(null)
} catch (ignored: Throwable) {
NoLeakCanary
}
@kotlin.Suppress("UNCHECKED_CAST")
onAppWatcherInstalled = internalLeakCanary as (Application) -> Unit
}

最后执行的onAppWatcherInstalled()的实现类就是InternalLeakCanary

1
2
3
4
5
6
7
8
9
10
11
12
13
14
15
16
17
18
19
20
21
22
23
24
25
26
27
28
29
30
31
32
33
34
35
36
37
38
39
40
41
42
43
44
//InternalLeakCanary.kt
override fun invoke(application: Application) {
_application = application

checkRunningInDebuggableBuild()

//注册监听对象 可能泄漏的消息
AppWatcher.objectWatcher.addOnObjectRetainedListener(this)

val heapDumper = AndroidHeapDumper(application, createLeakDirectoryProvider(application))

val gcTrigger = GcTrigger.Default

val configProvider = { LeakCanary.config }

val handlerThread = HandlerThread(LEAK_CANARY_THREAD_NAME)
handlerThread.start()
val backgroundHandler = Handler(handlerThread.looper)

//dump内存
heapDumpTrigger = HeapDumpTrigger(
application, backgroundHandler, AppWatcher.objectWatcher, gcTrigger, heapDumper,
configProvider
)
application.registerVisibilityListener { applicationVisible ->
this.applicationVisible = applicationVisible
heapDumpTrigger.onApplicationVisibilityChanged(applicationVisible)
}
registerResumedActivityListener(application)
//添加桌面的快捷入口
addDynamicShortcut(application)

// We post so that the log happens after Application.onCreate()
Handler().post {
SharkLog.d {
when (val iCanHasHeap = HeapDumpControl.iCanHasHeap()) {
is Yup -> application.getString(R.string.leak_canary_heap_dump_enabled_text)
is Nope -> application.getString(
R.string.leak_canary_heap_dump_disabled_text, iCanHasHeap.reason()
)
}
}
}
}

InternalLeakCanary主要负责接收objectWatcher通知的可能存在的内存泄漏消息并驱动heapDumpTrigger进行Dump过程。

得到最终产出的Hprof文件去进行分析的流程。

LeakCanary初始化

泄漏检测

根据上节分析可知,所有需要监控的对象都会通过objectWatcher.watch()进行对象监听

1
2
3
4
5
6
7
8
9
10
11
12
13
//监测引用队列间隔
val watchDurationMillis: Long = TimeUnit.SECONDS.toMillis(5),

private val checkRetainedExecutor = Executor {
mainHandler.postDelayed(it, AppWatcher.config.watchDurationMillis)
}

val objectWatcher = ObjectWatcher(
clock = clock,
checkRetainedExecutor = checkRetainedExecutor,
isEnabled = { true }
)

实现类是ObjectWatcher

ObjectWatcher

1
2
3
4
5
6
7
8
9
10
11
12
13
14
15
16
17
18
19
20
21
22
23
24
25
26
27
28
29
30
31
32
33
34
35
36
37
class ObjectWatcher constructor(
private val clock: Clock,
private val checkRetainedExecutor: Executor,
/**
* Calls to [watch] will be ignored when [isEnabled] returns false
*/
private val isEnabled: () -> Boolean = { true }
) {
//需要监听的弱引用对象实例
private val watchedObjects = mutableMapOf<String, KeyedWeakReference>()
//引用队列
private val queue = ReferenceQueue<Any>()

...

@Synchronized fun watch(
watchedObject: Any,
description: String
) {
if (!isEnabled()) {
return
}
removeWeaklyReachableObjects()
val key = UUID.randomUUID()
.toString()
val watchUptimeMillis = clock.uptimeMillis()
//将需要监听的对象 构建一个弱引用实例
val reference =
KeyedWeakReference(watchedObject, key, description, watchUptimeMillis, queue){}

watchedObjects[key] = reference
//执行 checkExecutor任务
checkRetainedExecutor.execute {
moveToRetained(key)
}
}
}

调用watch()之后,将需要监听的对象添加弱引用(WeakReference),再通过关联一个引用队列(ReferenceQueue)判断监听对象是否被回收。

为什么选用弱引用?

除了强引用不会被回收外,还存在着软引用虚引用。其中软引用必须在内存将满时才会被回收并加入到ReferenceQueue中,而虚引用在加入到ReferenceQueue时,内置的引用无法被清空。

包装成弱引用对象后,执行checkRetainedExecutor的线程池,本质上执行的是等待5s后执行对象是否回收的判断。

1
2
3
4
5
6
7
8
9
10
11
12
13
14
15
16
17
18
19
20
@Synchronized private fun moveToRetained(key: String) {
removeWeaklyReachableObjects()
val retainedRef = watchedObjects[key]
if (retainedRef != null) {
retainedRef.retainedUptimeMillis = clock.uptimeMillis()
onObjectRetainedListeners.forEach { it.onObjectRetained() }
}
}

private fun removeWeaklyReachableObjects() {
// WeakReferences are enqueued as soon as the object to which they point to becomes weakly
// reachable. This is before finalization or garbage collection has actually happened.
var ref: KeyedWeakReference?
do {
ref = queue.poll() as KeyedWeakReference?
if (ref != null) {
watchedObjects.remove(ref.key)
}
} while (ref != null)
}

watchedObjects存放的就是被观察的对象引用,每次调用watch()都会发送一个延时5s的消息。

延时消息主要执行moveToRetained(),内部主要执行如下过程:

  1. 遍历queue(引用队列),将其中存在的对象从watchedObjects中移除,因为已经被回收
  2. 如果对象没有从watchedObjects中移除,就表示该对象发生了内存泄漏

Dump出Hprof文件

如果存在未被回收的对象,此时就会回调到OnObjectRetainedListener.onObjectRetained()

1
2
3
4
5
6
7
8
9
10
11
12
13
14
15
16
17
18
19
internal object InternalLeakCanary : (Application) -> Unit, OnObjectRetainedListener {
...
override fun invoke(application: Application) {
//添加回调监听注册
AppWatcher.objectWatcher.addOnObjectRetainedListener(this)
...
}

//实现的方法
override fun onObjectRetained() = scheduleRetainedObjectCheck()


fun scheduleRetainedObjectCheck() {
//初始化完毕
if (this::heapDumpTrigger.isInitialized) {
heapDumpTrigger.scheduleRetainedObjectCheck()
}
}
}

切换到HeapDumpTrigger继续执行

HeapDumpTrigger

1
2
3
4
5
6
7
8
9
10
11
12
13
14
15
16
17
18
19
20
21
22
23
24
25
26
27
28
29
30
31
32
33
34
35
36
37
38
39
40
41
42
43
44
45
46
47
48
49
50
51
52
53
54
//HeapDumpTrigger.kt 
fun scheduleRetainedObjectCheck(
delayMillis: Long = 0L
) {
val checkCurrentlyScheduledAt = checkScheduledAt
if (checkCurrentlyScheduledAt > 0) {
return
}
checkScheduledAt = SystemClock.uptimeMillis() + delayMillis
backgroundHandler.postDelayed({
checkScheduledAt = 0
checkRetainedObjects()
}, delayMillis)
}

private fun checkRetainedObjects() {
...
//获取未释放的对象数
var retainedReferenceCount = objectWatcher.retainedObjectCount

if (retainedReferenceCount > 0) {
//手动执行一次GC
gcTrigger.runGc()
//在获取一次
retainedReferenceCount = objectWatcher.retainedObjectCount
}

//判断是否超过阈值,避免重复调用dump
if (checkRetainedCount(retainedReferenceCount, config.retainedVisibleThreshold)) return

//dump内存生成 Hprof文件
dumpHeap(retainedReferenceCount, retry = true)

}

//GcTrigger.kt
object Default : GcTrigger {
override fun runGc() {
Runtime.getRuntime()
.gc()
enqueueReferences()
System.runFinalization()
}

private fun enqueueReferences() {
// Hack. We don't have a programmatic way to wait for the reference queue daemon to move
// references to the appropriate queues.
try {
Thread.sleep(100)
} catch (e: InterruptedException) {
throw AssertionError()
}
}
}

scheduleRetainedObjectCheck()并不是直接去dump,而是先手动调用一次GC,然后再触发GC后等待100ms之后再去检测一次是否有对象未被回收。

其中判断过程还添加了阈值(5),避免频繁触发dumpHeap()导致卡顿。

dumpHeap()

主要负责dump 出 Hprof文件

1
2
3
4
5
6
7
8
9
10
11
12
13
14
15
16
17
18
19
20
21
22
23
24
25
26
27
28
29
30
//InternalLeakCanary.kt
val heapDumper = AndroidHeapDumper(application, createLeakDirectoryProvider(application))

//HeapDumpTrigger.kt
private fun dumpHeap(
retainedReferenceCount: Int,
retry: Boolean
) {
saveResourceIdNamesToMemory()
val heapDumpUptimeMillis = SystemClock.uptimeMillis()
KeyedWeakReference.heapDumpUptimeMillis = heapDumpUptimeMillis
//开始执行dump过程
when (val heapDumpResult = heapDumper.dumpHeap()) {
is NoHeapDump -> {
...
}
is HeapDump -> {
lastDisplayedRetainedObjectCount = 0
lastHeapDumpUptimeMillis = SystemClock.uptimeMillis()
//生成hprof文件
objectWatcher.clearObjectsWatchedBefore(heapDumpUptimeMillis)
//hprof文件生成完毕后,发送到HeapAnalyzeSerview
HeapAnalyzerService.runAnalysis(
context = application,
heapDumpFile = heapDumpResult.file,
heapDumpDurationMillis = heapDumpResult.durationMillis
)
}
}
}

通过AndroidHeapDumper去执行dump过程

1
2
3
4
5
6
7
8
9
10
11
12
13
14
15
16
17
18
19
20
21
22
23
24
//AndroidHeapDumper.kt
override fun dumpHeap(): DumpHeapResult {
...
return try {
val durationMillis = measureDurationMillis {
//执行dump过程
Debug.dumpHprofData(heapDumpFile.absolutePath)
}
if (heapDumpFile.length() == 0L) {
SharkLog.d { "Dumped heap file is 0 byte length" }
NoHeapDump
} else {
HeapDump(file = heapDumpFile, durationMillis = durationMillis)
}
} catch (e: Exception) {
SharkLog.d(e) { "Could not dump heap" }
// Abort heap dump
NoHeapDump
} finally {
cancelToast(toast)
notificationManager.cancel(R.id.leak_canary_notification_dumping_heap)
}

}

主要是执行Debug.dumpHprofData()得到Hprof文件去进行内存分析。

HeapAnalyzerService.runAnalysis()

主要负责去分析Hprof文件

1
2
3
4
5
6
7
8
9
10
11
12
13
14
//HeapAnalyzerService.kt
fun runAnalysis(
context: Context,
heapDumpFile: File,
heapDumpDurationMillis: Long? = null
) {
val intent = Intent(context, HeapAnalyzerService::class.java)
//携带文件地址 到 HeapAnalyzerService去进行分析
intent.putExtra(HEAPDUMP_FILE_EXTRA, heapDumpFile)
heapDumpDurationMillis?.let {
intent.putExtra(HEAPDUMP_DURATION_MILLIS, heapDumpDurationMillis)
}
startForegroundService(context, intent)
}

接下来切换到HeapAnalyzerService开始进行Hprof文件解析流程。

Hprof解析

HeapAnalyzerService收到传过来的Hprof文件地址后,就要开始解析

1
2
3
4
5
6
7
8
9
10
11
12
13
14
15
16
17
18
19
20
21
22
23
//HeapAnalyzerService  
private fun analyzeHeap(
heapDumpFile: File,
config: Config
): HeapAnalysis {
val heapAnalyzer = HeapAnalyzer(this)

val proguardMappingReader = try {
ProguardMappingReader(assets.open(PROGUARD_MAPPING_FILE_NAME))
} catch (e: IOException) {
null
}
return heapAnalyzer.analyze(
heapDumpFile = heapDumpFile,
leakingObjectFinder = config.leakingObjectFinder,
referenceMatchers = config.referenceMatchers,
computeRetainedHeapSize = config.computeRetainedHeapSize,
objectInspectors = config.objectInspectors,
metadataExtractor = config.metadataExtractor,
proguardMapping = proguardMappingReader?.readProguardMapping()
)
}

解析前需要了解一下Hprof结构,在此基础上进行Hprof解析的相关流程分析。

简单说明一下Hprof的相关结构

主要分为两部分:

  • Header:主要包含一些元信息,例如文件协议的版本开始结束的时间戳,以及标识符大小
  • Record:主要结构为TAGTIMELENGTH(BODY数据长度)BODY
    • TAG:表示Record类型,重要的有HEAP_DUMP_SEGMENTSTRING

Shark.HeapAnalyzer

Shark是一款分析Hprof文件的工具,性能高且占用内存少,非常适合手机端的Hprof文件解析功能。

目的是提供快速解析Hprof文件和分析的能力。

1
2
3
4
5
6
7
8
9
10
11
12
13
14
15
16
17
18
19
20
21
22
23
24
25
26
27
28
//HeapAnalyzer.kt 
fun analyze(
heapDumpFile: File,
leakingObjectFinder: LeakingObjectFinder,
referenceMatchers: List<ReferenceMatcher> = emptyList(),
computeRetainedHeapSize: Boolean = false,
objectInspectors: List<ObjectInspector> = emptyList(),
metadataExtractor: MetadataExtractor = MetadataExtractor.NO_OP,
proguardMapping: ProguardMapping? = null
): HeapAnalysis {
...
return try {
listener.onAnalysisProgress(PARSING_HEAP_DUMP)
val sourceProvider = ConstantMemoryMetricsDualSourceProvider(FileSourceProvider(heapDumpFile))
sourceProvider.openHeapGraph(proguardMapping).use { graph ->
//
val helpers =
FindLeakInput(graph, referenceMatchers, computeRetainedHeapSize, objectInspectors)
val result = helpers.analyzeGraph(
metadataExtractor, leakingObjectFinder, heapDumpFile, analysisStartNanoTime
)
result.copy(metadata = result.metadata + ("Stats" to stats))
}
} catch (exception: Throwable) {

}

}
openHeapGraph

主要用来按照格式解析Hprof文件

1
2
3
4
5
6
7
8
9
10
11
12
13
14
15
16
17
18
19
20
21
22
23
24
25
26
27
//HprofHeapGraph.kt
fun DualSourceProvider.openHeapGraph(
proguardMapping: ProguardMapping? = null,
indexedGcRootTypes: Set<HprofRecordTag> = HprofIndex.defaultIndexedGcRootTags()
): CloseableHeapGraph {
//主要负责解析 Hprof head部分的数据
val header = openStreamingSource().use { HprofHeader.parseHeaderOf(it) }
val index = HprofIndex.indexRecordsOf(this, header, proguardMapping, indexedGcRootTypes)
return index.openHeapGraph()
}

//HprofIndex.kt
fun indexRecordsOf(
hprofSourceProvider: DualSourceProvider,
hprofHeader: HprofHeader,
proguardMapping: ProguardMapping? = null,
indexedGcRootTags: Set<HprofRecordTag> = defaultIndexedGcRootTags()
): HprofIndex {
val reader = StreamingHprofReader.readerFor(hprofSourceProvider, hprofHeader)
val index = HprofInMemoryIndex.indexHprof(
reader = reader,
hprofHeader = hprofHeader,
proguardMapping = proguardMapping,
indexedGcRootTags = indexedGcRootTags
)
return HprofIndex(hprofSourceProvider, hprofHeader, index)
}

将Hprof中的Record解析成HprofMemoryIndex,将Record按照Tag进行分析和计数,并通过特定规则进行排序。

最终通过openHeapGraph()组合得到HprofHeapGraph对象,等价于Hprof文件转换成了HprofHeapGraph对象。

1
2
3
4
5
6
7
8
9
10
11
12
13
14
15
16
17
18
19
20
21
22
23
//HprofHeapGraph.kt
class HprofHeapGraph internal constructor(
private val header: HprofHeader,
private val reader: RandomAccessHprofReader,
private val index: HprofInMemoryIndex
) : CloseableHeapGraph {

...
//缓存可以成为 GC Roots的对象
override val gcRoots: List<GcRoot>
get() = index.gcRoots()

//记录的是所有对象
override val objects: Sequence<HeapObject>

//对应TAG为 CLASS_DUMP
override val classes: Sequence<HeapClass>

//对应TAG为 INSTANCE_DUMP
override val instances: Sequence<HeapInstance>


}

内部主要包括了gcRootsobjectsclassesinstances几种集合,可以快速定位dump堆中的对象。

FindLeakInput

主要分析泄漏对象

1
2
3
4
5
6
7
8
9
10
11
12
13
14
15
16
17
18
19
20
21
///HeapAnalyzer.kt
fun analyze(
heapDumpFile: File,
graph: HeapGraph,
leakingObjectFinder: LeakingObjectFinder,
referenceMatchers: List<ReferenceMatcher> = emptyList(),
computeRetainedHeapSize: Boolean = false,
objectInspectors: List<ObjectInspector> = emptyList(),
metadataExtractor: MetadataExtractor = MetadataExtractor.NO_OP
): HeapAnalysis {

return try {
val helpers =
FindLeakInput(graph, referenceMatchers, computeRetainedHeapSize, objectInspectors)
helpers.analyzeGraph(
metadataExtractor, leakingObjectFinder, heapDumpFile, analysisStartNanoTime
)
} catch (exception: Throwable) {
)
}
}

接下来执行到analyzeGraph

1
2
3
4
5
6
7
8
9
10
11
12
13
14
15
16
17
18
19
20
21
22
23
24
25
26
27
28
29
30
31
32
33
34
35
private fun FindLeakInput.analyzeGraph(
metadataExtractor: MetadataExtractor,
leakingObjectFinder: LeakingObjectFinder,
heapDumpFile: File,
analysisStartNanoTime: Long
): HeapAnalysisSuccess {
listener.onAnalysisProgress(EXTRACTING_METADATA)
val metadata = metadataExtractor.extractMetadata(graph)

listener.onAnalysisProgress(FINDING_RETAINED_OBJECTS)
val leakingObjectIds = leakingObjectFinder.findLeakingObjectIds(graph)

val (applicationLeaks, libraryLeaks) = findLeaks(leakingObjectIds)

return HeapAnalysisSuccess(
heapDumpFile = heapDumpFile,
createdAtTimeMillis = System.currentTimeMillis(),
analysisDurationMillis = since(analysisStartNanoTime),
metadata = metadata,
applicationLeaks = applicationLeaks,
libraryLeaks = libraryLeaks
)

}

private fun FindLeakInput.findLeaks(leakingObjectIds: Set<Long>): Pair<List<ApplicationLeak>, List<LibraryLeak>> {
val pathFinder = PathFinder(graph, listener, referenceMatchers)
val pathFindingResults =
pathFinder.findPathsFromGcRoots(leakingObjectIds, computeRetainedHeapSize)
//找寻最短路径
val shortestPaths =
deduplicateShortestPaths(pathFindingResults.pathsToLeakingObjects)
val inspectedObjectsByPath = inspectObjects(shortestPaths)
return buildLeakTraces(shortestPaths, inspectedObjectsByPath, retainedSizes)
}

主要执行流程分为3步:

findLeakingObjectIds

寻找泄漏的对象

设置的leakingObjectFinder实际就是KeyedWeakReferenceFinder

1
2
3
4
5
6
7
8
9
10
11
12
13
14
15
16
17
18
19
20
21
22
23
24
25
26
27
28
29
30
//KeyedWeakReferenceFinder.kt
override fun findLeakingObjectIds(graph: HeapGraph): Set<Long> =
findKeyedWeakReferences(graph).map { it.referent.value }
.toSet()

internal fun findKeyedWeakReferences(graph: HeapGraph): List<KeyedWeakReferenceMirror> {
return graph.context.getOrPut(KEYED_WEAK_REFERENCE.name) {
val keyedWeakReferenceClass = graph.findClassByName("leakcanary.KeyedWeakReference")

val keyedWeakReferenceClassId = keyedWeakReferenceClass?.objectId ?: 0
val legacyKeyedWeakReferenceClassId =
graph.findClassByName("com.squareup.leakcanary.KeyedWeakReference")?.objectId ?: 0

val heapDumpUptimeMillis = heapDumpUptimeMillis(graph)

val addedToContext: List<KeyedWeakReferenceMirror> = graph.instances
.filter { instance ->
instance.instanceClassId == keyedWeakReferenceClassId || instance.instanceClassId == legacyKeyedWeakReferenceClassId
}
.map {
KeyedWeakReferenceMirror.fromInstance(
it, heapDumpUptimeMillis
)
}
.filter { it.hasReferent }
.toList()
graph.context[KEYED_WEAK_REFERENCE.name] = addedToContext
addedToContext
}
}

主要就是实现了 找寻instance实例中的被KeyedWeakReference所包装的实例,因为在最前面watch的过程中,需要监控的对象都是被KeyedWeakReference所包装的,既然能在isntance中找到就意味着这些对象是发生了内存泄漏的。

findPathsFromGcRoots

寻找泄漏对象到GC Roots对象的引用路径

1
2
3
4
5
6
7
8
9
10
11
12
13
14
15
16
17
18
19
20
21
22
23
24
25
26
27
28
29
30
31
32
33
34
35
36
37
38
39
40
41
42
43
44
45
46
47
//PathFinder.kt 
fun findPathsFromGcRoots(
leakingObjectIds: Set<Long>,
computeRetainedHeapSize: Boolean
): PathFindingResults {
...
val state = State(
leakingObjectIds = leakingObjectIds.toLongScatterSet(),
sizeOfObjectInstances = sizeOfObjectInstances,
computeRetainedHeapSize = computeRetainedHeapSize,
javaLangObjectId = javaLangObjectId,
estimatedVisitedObjects = estimatedVisitedObjects
)

return state.findPathsFromGcRoots()
}

//找寻泄漏对象 到 GC Roots对象的路径
private fun State.findPathsFromGcRoots(): PathFindingResults {
enqueueGcRoots()

val shortestPathsToLeakingObjects = mutableListOf<ReferencePathNode>()
visitingQueue@ while (queuesNotEmpty) {
val node = poll()
if (node.objectId in leakingObjectIds) {
shortestPathsToLeakingObjects.add(node)
// Found all refs, stop searching (unless computing retained size)
if (shortestPathsToLeakingObjects.size == leakingObjectIds.size()) {
if (computeRetainedHeapSize) {
listener.onAnalysisProgress(FINDING_DOMINATORS)
} else {
break@visitingQueue
}
}
}

when (val heapObject = graph.findObjectById(node.objectId)) {
is HeapClass -> visitClassRecord(heapObject, node)
is HeapInstance -> visitInstance(heapObject, node)
is HeapObjectArray -> visitObjectArray(heapObject, node)
}
}
return PathFindingResults(
shortestPathsToLeakingObjects,
if (visitTracker is Dominated) visitTracker.dominatorTree else null
)
}

总体思路

采用广度优先遍历GC Roots开始遍历,直到泄漏对象为止。

广度优先遍历:从根节点出发,沿着树宽度依此遍历树的每个节点。借助队列结构实现

GC Roots对象为树的根节点,然后从根节点开始遍历,对每个节点依据类型的不同采取对应的模式进行访问并得到对象,然后引用继续抽象成为Node加入队列以待后续遍历,直到遍历到NodeleakObjectId,期间经过的所有Node对象连在一起就是一次完整的引用路径。

最终得到的就是泄漏对象 到 GC Roots对象的引用路径。

deduplicateShortestPaths

根据多条引用路径,进行裁剪得到最短的引用路径

1
2
3
4
5
6
7
8
9
10
11
12
13
14
15
16
17
18
19
20
21
22
23
24
25
26
27
28
29
30
31
32
33
34
35
36
37
38
39
40
41
42
private fun deduplicateShortestPaths(
inputPathResults: List<ReferencePathNode>
): List<ShortestPath> {
//根节点为0
val rootTrieNode = ParentNode(0)

inputPathResults.forEach { pathNode ->
// Go through the linked list of nodes and build the reverse list of instances from
// root to leaking.
val path = mutableListOf<Long>()
var leakNode: ReferencePathNode = pathNode
while (leakNode is ChildNode) {
path.add(0, leakNode.objectId)
leakNode = leakNode.parent
}
path.add(0, leakNode.objectId)
updateTrie(pathNode, path, 0, rootTrieNode)
}

}

private fun updateTrie(
pathNode: ReferencePathNode,
path: List<Long>,
pathIndex: Int,
parentNode: ParentNode
) {
val objectId = path[pathIndex]
if (pathIndex == path.lastIndex) {
parentNode.children[objectId] = LeafNode(objectId, pathNode)
} else {
val childNode = parentNode.children[objectId] ?: {
val newChildNode = ParentNode(objectId)
parentNode.children[objectId] = newChildNode
newChildNode
}()
if (childNode is ParentNode) {
updateTrie(pathNode, path, pathIndex + 1, childNode)
}
}
}

总体思路:

一个对象被很多对象引用是很正常的行为,所以泄漏对象GC Roots对象之间可能存在多条引用路径,此时就需要进行裁剪得到最短的引用路径方便分析。

将路径反转成为GC Roots对象 到 泄漏对象的的引用路径,然后通过updateTrie()转化成为无效Node为根节点的树,最后经过深度优先遍历得到从根节点叶子节点的所有路径,即为最终的最短引用路径

深度优先遍历:从树的根节点开始,先遍历左子树再遍历右子树。借助栈结构实现

buildLeakTraces

建立泄漏路径

1
2
3
4
5
6
7
8
9
10
11
12
13
14
15
16
17
18
19
20
21
22
23
24
25
26
27
28
29
30
31
32
33
34
35
36
37
38
39
40
//HeapAnalzer.kt
private fun buildLeakTraces(
shortestPaths: List<ShortestPath>,
inspectedObjectsByPath: List<List<InspectedObject>>,
retainedSizes: Map<Long, Pair<Int, Int>>?
): Pair<List<ApplicationLeak>, List<LibraryLeak>> {
...
shortestPaths.forEachIndexed { pathIndex, shortestPath ->
val inspectedObjects = inspectedObjectsByPath[pathIndex]
//构建内存泄漏对象
val leakTraceObjects = buildLeakTraceObjects(inspectedObjects, retainedSizes)
//构建引用路径
val referencePath = buildReferencePath(shortestPath.childPath, leakTraceObjects)

val leakTrace = LeakTrace(
gcRootType = GcRootType.fromGcRoot(shortestPath.root.gcRoot),
referencePath = referencePath,
leakingObject = leakTraceObjects.last()
)

val firstLibraryLeakNode = if (shortestPath.root is LibraryLeakNode) {
shortestPath.root
} else {
shortestPath.childPath.firstOrNull { it is LibraryLeakNode } as LibraryLeakNode?
}

if (firstLibraryLeakNode != null) {
val matcher = firstLibraryLeakNode.matcher
val signature: String = matcher.pattern.toString()
.createSHA1Hash()
libraryLeaksMap.getOrPut(signature) { matcher to mutableListOf() }
.second += leakTrace
} else {
//添加到 应用内存泄漏列表中
applicationLeaksMap.getOrPut(leakTrace.signature) { mutableListOf() } += leakTrace
}
}

}

最终构建得到ApplicationLeakLibraryLeak,组装得到HeapAnalysis

  • ApplicationLeak:在开发工程中应用自身导致的内存泄漏

  • LibraryLeakis a Leak caused by a known bug in third party code that you do not have control over. 已知的系统内存泄漏问题。

    Explain Library Leaks in fundamentals

1
2
3
4
5
6
7
8
9
10
11
12
13
14
15
16
17
18
19
20
21
22
23
24
25
26
27
28
//HeapAnalyzerService.kt

override fun onHandleIntentInForeground(intent: Intent?) {
if (intent == null || !intent.hasExtra(HEAPDUMP_FILE_EXTRA)) {
SharkLog.d { "HeapAnalyzerService received a null or empty intent, ignoring." }
return
}

// Since we're running in the main process we should be careful not to impact it.
Process.setThreadPriority(Process.THREAD_PRIORITY_BACKGROUND)
val heapDumpFile = intent.getSerializableExtra(HEAPDUMP_FILE_EXTRA) as File
val heapDumpDurationMillis = intent.getLongExtra(HEAPDUMP_DURATION_MILLIS, -1)
//获取 LeakCanary的配置
val config = LeakCanary.config
val heapAnalysis = if (heapDumpFile.exists()) {
//解析 hprof文件
analyzeHeap(heapDumpFile, config)
} else {
missingFileFailure(heapDumpFile)
}
val fullHeapAnalysis = when (heapAnalysis) {
is HeapAnalysisSuccess -> heapAnalysis.copy(dumpDurationMillis = heapDumpDurationMillis)
is HeapAnalysisFailure -> heapAnalysis.copy(dumpDurationMillis = heapDumpDurationMillis)
}
onAnalysisProgress(REPORTING_HEAP_ANALYSIS)
//解析完成后 回调 onHeapAnalyzed
config.onHeapAnalyzedListener.onHeapAnalyzed(fullHeapAnalysis)
}

解析完成后,回调到onHeapAnalyzedListener中的onHeapAnalyzed().

其中config 配置的onHeapAnalyzedListenerDefaultOnHeapAnalyzedListener

1
2
3
4
5
6
7
8
9
10
11
12
13
14
15
16
17
18
19
20
21
22
23
24
25
//DefaultOnHeapAnalyzedListener.kt
override fun onHeapAnalyzed(heapAnalysis: HeapAnalysis) {
SharkLog.d { "\u200B\n${LeakTraceWrapper.wrap(heapAnalysis.toString(), 120)}" }

val id = LeaksDbHelper(application).writableDatabase.use { db ->
HeapAnalysisTable.insert(db, heapAnalysis)
}

val (contentTitle, screenToShow) = when (heapAnalysis) {
is HeapAnalysisFailure -> application.getString(
R.string.leak_canary_analysis_failed
) to HeapAnalysisFailureScreen(id)
is HeapAnalysisSuccess -> {
val retainedObjectCount = heapAnalysis.allLeaks.sumBy { it.leakTraces.size }
val leakTypeCount = heapAnalysis.applicationLeaks.size + heapAnalysis.libraryLeaks.size
application.getString(
R.string.leak_canary_analysis_success_notification, retainedObjectCount, leakTypeCount
) to HeapDumpScreen(id)
}
}

//显示通知 提示已经解析完毕
showNotification(screenToShow, contentTitle)

}

总结

1.LeakCanary整套流程从注册监听Activity/Fragment对象生命周期开始,当对应组件销毁时添加对应组件的观察

  • onActivityDestroyed()添加对Activity的观察
  • onFragmentViewDestroyed()添加对Fragment中的View的观察
  • onFragmentDestroyed()添加对Fragment的观察
  • 可以通过AppWatcher.objectWatcher.watch(XX)添加自定义对象的观察。

2.在泄漏检测时,通过WeakRefrence包装被观察的对象,然后等待5s后,检查与WeakReference绑定的ReferenceQueue中是否包含被观察对象,若包含表示被观察对象已被回收;否则,判断对象可能泄漏。5s并不一定是执行了GC,只是一个估值,一般都会触发GC。

3.在准备DumpHeap前,还会再去手动执行一次GC,等待100ms后如果还存在泄漏对象,就需要准备dump内存数据。此时有一个阈值,如果泄漏对象超过5个,才会去dump,避免频繁执行dump流程。

4.通过执行Debug.dumpHprofData()去生成Hprof文件,等待Hprof文件生成后,发送到HeapAnalyzerService去处理该文件。

5.HeapAnalyzerService收到Hprof文件后,通过Shark对文件进行解析,按照Hprof文件格式进行解析,解析得到HprofHeapGraph对象,内部包含gcRootsinstancesclassesobjects等集合,可以快速定位泄漏对象。

6.得到HprofHeapGraph对象后,开始分析内存泄漏的最短路径。内存泄漏的对象仍然与GC Roots对象保持可达的引用路径,导致GC无法释放。——一般用的都是可达性分析

  • 寻找内存泄漏对象:在instances集合中寻找instanceClassIdKeyedWeakReferences的对象,这些就是前面所观察的对象。
  • 寻找所有内存泄漏对象与GC Roots对象的引用路径:采用广度优先遍历,从Gc Roots对象开始遍历到内存泄漏对象的所有引用路径
  • 裁剪所有路径得到 最短引用路径:采用深度优先遍历,得到内存泄漏对象GC Roots对象的最短引用路径
  • 通知内存泄漏检测完毕:将最短引用路径包装成LeakTrace,按照是否为应用自身导致的内存泄漏分为两个对象:ApplicationLeakLibraryLeak

参考链接

LeakCanary Wiki

LeakCanary解析


Android性能优化-LeakCanary
https://leo-wxy.github.io/2020/10/14/Android性能优化-LeakCanary/
作者
Leo-Wxy
发布于
2020年10月14日
许可协议