Java-线程池

基础概念
- 线程:进程中负责执行的执行单元,一个进程中至少有一个线程,操作系统能够进行调度的最小单位
- 进程:一个执行中的程序的实例
- 多线程:解决多任务同时执行的需求,合理使用CPU资源。多线程的运行时根据CPU切换完成,如何切换由CPU确定,因此多线程具有不确定性
- 线程池: 基本思想是一种对象池的思想,开辟一块内存空间,里面存放了众多(未死亡)的线程,池中线程执行调度由池管理器来处理,当有线程任务时,从池中取一个,执行完成后线程对象回归池中,避免反复创建线程对象所带来的性能开销,节省系统资源。
线程池的概念
在执行一个异步任务或并发任务时,往往会通过new Thread()方法去开启一个子线程去执行任务,等到子线程操作完成后在利用Handler切换至主线程。但是利用这种方法我们无法对自己创建的子线程进行有效的管理,然后由于过多的创建子线程,他们之间相互竞争会导致资源的过度占用。线程池的出现就是为了来对子线程进行管理。
为什么要使用线程池
- **降低资源消耗。**通过重复利用已创建的线程降低线程创建和销毁造成的消耗
- **提高响应速度。**当任务到达时,任务可以不需要等到线程创建就可以立即执行
- **提高线程的可管理性。**线程是稀缺资源,大量创建会导致系统资源过度消耗且会降低系统的稳定性,线程池可以有效控制线程数,并进行统一的分配、调优和监控。
线程池的构造参数与对象成员变量

Executors提供了基础的四类线程池方法,最终都是通过ThreadPoolExecutor类完成。对于这个类的描述他维护了一个线程池,对于提交Executor中的任务,不是创建新的线程而是使用池内的线程来执行任务。可以显著减少对于任务执行的开销。
理解线程池参数时,不能把每个参数割裂开看。真正决定线程池行为的,往往是corePoolSize、maximumPoolSize和workQueue三者的组合关系:
corePoolSize决定常态下愿意保留多少并发能力。workQueue决定新任务更倾向于“先排队”还是“推动线程继续扩容”。maximumPoolSize决定高峰期最多还能再扩到多大。
例如使用无界队列时,任务几乎总能先入队,这会让线程池很难继续扩容到maximumPoolSize;而使用SynchronousQueue时,任务几乎不真正排队,更容易直接触发新线程创建。
ThreadPoolExecutor构造函数介绍
1
2
3
4
5
6
7public ThreadPoolExecutor(int corePoolSize,
int maximumPoolSize,
long keepAliveTime,
TimeUnit unit,
BlockingQueue<Runnable> workQueue,
ThreadFactory threadFactory,
RejectedExecutionHandler handler)参数介绍:
corePoolSize 核心线程数表示线程池中的基本线程数量即核心线程数量。一般情况下核心线程会一直存活在线程池中,即便他们处于闲置状态。只有在ThreadPoolExecutor的allowCoreThreadTimeOut设置为true的时候,会有一个超时策略(超过设置好的超时时间,闲置的核心线程会被终止)。当创建的线程数小于corePoolSize时,不管有没有空闲线程都会创建新的线程。maximumPoolSize 最大线程数表示线程池中允许的最大创建线程数,当活动的线程数达到数值后,后续新任务会被阻塞。使用有界队列时,未达到该值则会创建新的线程,使用无界队列时该值无效。keepAliveTime 非核心线程闲置时的超时时长表示空闲非核心线程的最大存活时间,一旦超过即被销毁。当ThreadPoolExecutor的allowCoreThreadTimeOut设置为true的时候,该参数也可作用于核心线程unit 存活时间的时间单位用于指定keepAliveTime参数的时间单位,为一个枚举类型。包含下列参数:NANOSECONDS(纳秒),MICROSECONDS(微秒),MILLSECONDS(毫秒),SECONDS()秒,MINUTES(分),HOURS(时),DAYS(天)workQueue 线程池中的任务队列该队列是java.util.BlockingQueue<E>的一个实例,是一种阻塞队列用来存放等待执行的任务。通过execute()方法将提交的Runnable对象存储进去。根据具体实现类的不同可以分为以下三种队列策略:容量为0即直接提交策略--SynchronousQueue:等待队列容量为0 ,所有需要阻塞的任务必须等待池内的某个线程有空闲才可以继续执行,否则阻塞。CachedThreadPool使用该队列策略。容量无限即无界队列策略--LinkedBlockingQueue:等待队列的长度无穷大,在这种策略下不会出现多余corePoolSize的线程被创建,所以maximumPoolSize以及handler无效,因为不存在队列满的情况。不过也有缺点:线程的执行速度会比提交速度慢,会导致无界队列快速增长,直到系统资源耗尽。fixedThreadPool采用了这种队列策略。容量有限即有界队列策略--指定了容量的任何BlockingQueue:等待队列的长度为限制长度,指定了容量后可以防止过多的资源被消耗。
threadFactory 线程工厂:是一个接口可以为线程池提供新线程的创建。由同一个threadFactory创建的线程同属于一个ThreadGroup,优先级都为Thread.NORM_PRIORITY,以及为非进程守护状态。默认都是采用Executors.defaultThreadFactory()返回值。handler 拒绝策略:当使用有界队列时且队列任务被填满后并且线程数也达到了最大值,就会触发拒绝策略。如果任务被拒绝执行,则会调用RejectedExecutionHandler.rejectedExecution()方法,默认调用AbortPolicy拒绝策略,也可以由用户自定义。JDK中定义了4种拒绝策略:AbortPolicy处理程序遭到拒绝则直接抛出RejectedExecutionException异常然后丢弃该任务。实现源码:
1
2
3
4
5
6
7
8
9
10
11public static class AbortPolicy implements RejectedExecutionHandler {
/**
* Creates an {@code AbortPolicy}.
*/
public AbortPolicy() { }
public void rejectedExecution(Runnable r, ThreadPoolExecutor e) {
throw new RejectedExecutionException("Task " + r.toString() +
" rejected from " +
e.toString());
}
}样例演示:
1
2
3
4
5
6
7
8
9
10
11
12
13
14
15
16
17
18
19
20
21
22
23
24
25
26
27
28
29
30
31
32
33
34
35
36
37
38
39static class TestRunnable implements Runnable {
private int id;
TestRunnable(int id) {
this.id = id;
}
@Override
public void run() {
System.err.println(Thread.currentThread().getName()+" 当前线程id="+ this.id);
try {
Thread.sleep(1000);
} catch (InterruptedException e) {
e.printStackTrace();
}
}
}
public static void abortPolicyDemo() {
ThreadPoolExecutor threadPoolExecutor = new ThreadPoolExecutor(
1, 1, 60, TimeUnit.SECONDS,
new ArrayBlockingQueue<Runnable>(1), new ThreadPoolExecutor.AbortPolicy());
threadPoolExecutor.submit(new TestRunnable(1));
threadPoolExecutor.submit(new TestRunnable(2));
threadPoolExecutor.submit(new TestRunnable(3));
threadPoolExecutor.shutdown();
}
运行结果:添加进程时直接抛出异常但是没有影响后续的进行
pool-1-thread-1 当前线程id=1
Exception in thread "main" java.util.concurrent.RejectedExecutionException: Task java.util.concurrent.FutureTask@4b1210ee rejected from java.util.concurrent.ThreadPoolExecutor@4d7e1886[Running, pool size = 1, active threads = 1, queued tasks = 1, completed tasks = 0]
at java.util.concurrent.ThreadPoolExecutor$AbortPolicy.rejectedExecution(ThreadPoolExecutor.java:2047)
at java.util.concurrent.ThreadPoolExecutor.reject(ThreadPoolExecutor.java:823)
at java.util.concurrent.ThreadPoolExecutor.execute(ThreadPoolExecutor.java:1369)
at java.util.concurrent.AbstractExecutorService.submit(AbstractExecutorService.java:112)
at threadpool.ThreadPoolDemo.abortPolicyDemo(ThreadPoolDemo.java:140)
at threadpool.ThreadPoolDemo.main(ThreadPoolDemo.java:13)
pool-1-thread-1 当前线程id=2CallerRunsPolicy在调用execute方法的调用者所在线程来执行被拒绝的任务,提供简单的反馈控制机制,可以减缓新任务的提交速度。实现源码:
1
2
3
4
5
6
7
8
9
10
11public static class CallerRunsPolicy implements RejectedExecutionHandler {
/**
* Creates a {@code CallerRunsPolicy}.
*/
public CallerRunsPolicy() { }
public void rejectedExecution(Runnable r, ThreadPoolExecutor e) {
if (!e.isShutdown()) {
r.run();
}
}
}样例演示:
1
2
3
4
5
6
7
8
9
10
11
12
13
14
15public static void callerRunsPolicyDemo(){
ThreadPoolExecutor threadPoolExecutor = new ThreadPoolExecutor(
1, 1, 60, TimeUnit.SECONDS,
new ArrayBlockingQueue<Runnable>(1), new ThreadPoolExecutor.CallerRunsPolicy());
threadPoolExecutor.submit(new TestRunnable(1));
threadPoolExecutor.submit(new TestRunnable(2));
threadPoolExecutor.submit(new TestRunnable(3));
threadPoolExecutor.shutdown();
}
运行结果:task2执行在了主线程,由于被拒绝执行所以在调用者线程执行了任务
pool-1-thread-1 当前线程id=1
main 当前线程id=3
pool-1-thread-1 当前线程id=2DiscardPolicy被拒绝即无法执行的任务被直接删除实现源码:
1
2
3
4
5
6
7
8public static class DiscardPolicy implements RejectedExecutionHandler {
/**
* Creates a {@code DiscardPolicy}.
*/
public DiscardPolicy() { }
public void rejectedExecution(Runnable r, ThreadPoolExecutor e) {
}
}样例演示:
1
2
3
4
5
6
7
8
9
10
11
12
13
14public static void discardPolicyDemo(){
ThreadPoolExecutor threadPoolExecutor = new ThreadPoolExecutor(
1, 1, 60, TimeUnit.SECONDS,
new ArrayBlockingQueue<Runnable>(1), new ThreadPoolExecutor.DiscardPolicy());
threadPoolExecutor.submit(new TestRunnable(1));
threadPoolExecutor.submit(new TestRunnable(2));
threadPoolExecutor.submit(new TestRunnable(3));
threadPoolExecutor.shutdown();
}
运行结果:由于被拒绝执行在该策略下被直接抛弃
pool-1-thread-1 当前线程id=1
pool-1-thread-1 当前线程id=2DiscardOldestPolicy判断线程池是否被关闭,没有则丢弃最老的一个请求,再尝试提交当前任务。实现源码:
1
2
3
4
5
6
7
8
9
10
11
12public static class DiscardOldestPolicy implements RejectedExecutionHandler {
/**
* Creates a {@code DiscardOldestPolicy} for the given executor.
*/
public DiscardOldestPolicy() { }
public void rejectedExecution(Runnable r, ThreadPoolExecutor e) {
if (!e.isShutdown()) {
e.getQueue().poll();
e.execute(r);
}
}
}样例演示:
1
2
3
4
5
6
7
8
9
10
11
12
13
14
15public static void discardOldestPolicyDemo(){
ThreadPoolExecutor threadPoolExecutor = new ThreadPoolExecutor(
1, 1, 60, TimeUnit.SECONDS,
new ArrayBlockingQueue<Runnable>(1), new ThreadPoolExecutor.DiscardOldestPolicy());
threadPoolExecutor.submit(new TestRunnable(1));
threadPoolExecutor.submit(new TestRunnable(2));
threadPoolExecutor.submit(new TestRunnable(3));
threadPoolExecutor.submit(new TestRunnable(4));
threadPoolExecutor.shutdown();
}
运行结果:???
pool-1-thread-1 当前线程id=1
pool-1-thread-1 当前线程id=4CustomRejectPolicy 自定义拒绝策略可以用来记录运行日志或者记录无法处理的任务样例演示:
1
2
3
4
5
6
7
8
9
10
11
12
13
14
15
16
17
18
19
20
21
22
23
24
25
26
27
28
29
30
31/**
* 自定义拒绝策略,实现RejectedExecutionHandler接口即可
*/
static class CustomRejectedPolicy implements RejectedExecutionHandler{
@Override
public void rejectedExecution(Runnable r, ThreadPoolExecutor executor) {
if (!executor.isShutdown()){
System.err.println("自定义异常日志记录: "+ r.toString());
}
}
}
public static void customPolicyDemo(){
ThreadPoolExecutor threadPoolExecutor = new ThreadPoolExecutor(
1, 1, 60, TimeUnit.SECONDS,
new ArrayBlockingQueue<Runnable>(2), new CustomRejectedPolicy());
//使用execute是因为使用submit时会被封装成RunnableFuture对象
threadPoolExecutor.execute(new TestRunnable(1));
threadPoolExecutor.execute(new TestRunnable(2));
threadPoolExecutor.execute(new TestRunnable(3));
threadPoolExecutor.execute(new TestRunnable(4));
threadPoolExecutor.shutdown();
}
运行结果:由于4号被拒绝,记录日志
自定义异常日志记录: java.util.concurrent.FutureTask@4b1210ee
pool-1-thread-1 当前线程id=1
pool-1-thread-1 当前线程id=2
pool-1-thread-1 当前线程id=3额外参数扩展
allowCoreThreadTimeOut 允许核心线程过期默认值为false(线程池已不被使用,但是其中还有活着的线程,则该线程池无法被回收,会造成内存泄露)。所以用户可以显式调用shutDown()或者该值设置为true,则会被回收。
ThreadPoolExecutor的使用
向线程池提交一个任务的方式有两种:
execute:这种方法提交任务,是没有返回值的即无法判断在线程池中是否完成该任务1
threadPoolExecutor.execute(new TestRunnable(1));execute()更偏“只管把任务提交出去”。如果任务执行过程中抛出了未捕获异常,异常通常会沿着工作线程的执行路径暴露出来,更适合那些不需要显式结果对象,只关心任务被执行的场景。submit:使用submit方法提交任务时,会返回一个future,可以通过这个future来判断任务是否执行成功也可以根据future的get()方法获取返回值。若子线程任务没完成,get()方法会阻塞直到任务完成,若使用get(long timeout,TimeUnit unit)则会阻塞一段时间后返回,可能尚未完成任务。1
2
3
4
5
6
7
8
9
10
11
12
13
14Future<Integer> future = fixedThreadPool.submit(new Callable<Integer>() {
@Override
public Integer call() throws Exception {
System.err.println(Thread.currentThread().getName() + " , index = " + index);
return 2;
}
});
try {
System.err.println("Future return :" + future.get().toString());
} catch (Exception e) {
e.printStackTrace();
}submit()除了能提交Callable获取结果之外,还会把任务执行期间抛出的异常封装进Future。这意味着:如果任务是通过submit()提交的,而调用方从来不执行future.get(),那么异常就可能被悄悄吞进结果对象里,表面上看线程池像是“没有报错”。因此
Future.get()虽然很有用,但也要注意它的代价:一旦直接在主线程或关键业务线程中调用get(),原本异步执行的任务就会重新变成“当前线程同步等待”。这类等待若没有超时边界,反而容易把异步设计重新拉回串行阻塞。通常更稳妥的做法是:- 明确只有在确实需要结果时才调用
get() - 优先使用带超时的
get(timeout, unit)作为兜底 - 或通过回调、组合编排等方式减少阻塞等待
- 明确只有在确实需要结果时才调用
线程池的关闭
线程池关闭方法有两种:
shutdown():将线程池的状态置为SHUTDOWN状态,然后中断没有正在执行的线程。1
2
3
4
5
6
7
8
9
10
11
12
13public void shutdown() {
final ReentrantLock mainLock = this.mainLock;
mainLock.lock();
try {
checkShutdownAccess();
advanceRunState(SHUTDOWN);
interruptIdleWorkers();
onShutdown(); // hook for ScheduledThreadPoolExecutor
} finally {
mainLock.unlock();
}
tryTerminate();
}shutdown()的语义更接近“优雅关闭”:不再接收新任务,但已经提交的任务和队列中的任务会尽量执行完毕。shutdownNow():将线程池的状态设为STOP状态,中断所有任务包括执行中的线程,并返回等待执行的任务列表。1
2
3
4
5
6
7
8
9
10
11
12
13
14
15public List<Runnable> shutdownNow() {
List<Runnable> tasks;
final ReentrantLock mainLock = this.mainLock;
mainLock.lock();
try {
checkShutdownAccess();
advanceRunState(STOP);
interruptWorkers();
tasks = drainQueue();
} finally {
mainLock.unlock();
}
tryTerminate();
return tasks;
}中断线程需要采用
interrput方法,无法响应中断的任务可能永远无法终止。当需要立即中断所有线程并且不在乎任务是否执行完成时,可以使用
shutdownNow方法。shutdownNow()更像“尽快停机”的尝试:它会发出中断信号,并把尚未执行的队列任务返回给调用方,但并不保证正在执行中的任务一定立刻结束。如果任务内部没有正确处理中断,它仍可能继续运行。因此更完整的关闭闭环通常还需要配合
awaitTermination():1
2
3
4
5
6
7
8
9threadPoolExecutor.shutdown();
try {
if (!threadPoolExecutor.awaitTermination(30, TimeUnit.SECONDS)) {
List<Runnable> dropped = threadPoolExecutor.shutdownNow();
}
} catch (InterruptedException e) {
threadPoolExecutor.shutdownNow();
Thread.currentThread().interrupt();
}这样可以把“发出关闭命令”和“真正等待线程池结束”区分开:仅调用
shutdown()并不意味着线程池已经完全退出。
线程池的拓展
ThreadPoolExecutor默认提供三个空方法,可以通过重写这三个方法来监控线程池。1
2
3
4
5
6//任务执行前 记录任务开始前时间
protected void beforeExecute(Thread t, Runnable r) { }
//任务执行后 记录任务结束时间
protected void afterExecute(Runnable r, Throwable t) { }
//线程池关闭 记录线程池关闭事件以及执行过的线程数量
protected void terminated() { }样例演示:
1
2
3
4
5
6
7
8
9
10
11
12
13
14
15
16
17
18
19
20
21
22
23
24class CustomThreadPoolExecutor extends ThreadPoolExecutor{
public CustomThreadPoolExecutor(int corePoolSize, int maximumPoolSize, long keepAliveTime, TimeUnit unit, BlockingQueue<Runnable> workQueue) {
super(corePoolSize, maximumPoolSize, keepAliveTime, unit, workQueue);
}
@Override
protected void beforeExecute(Thread t, Runnable r) {
super.beforeExecute(t, r);
System.err.println("beforeExecute"+r.toString());
}
@Override
protected void afterExecute(Runnable r, Throwable t) {
super.afterExecute(r, t);
System.err.println("afterExecute"+r.toString());
}
@Override
protected void terminated() {
super.terminated();
System.err.println("线程关闭");
}
}这些钩子更适合做监控、埋点、耗时统计、日志上下文传递与清理,而不是塞入过重的业务逻辑。尤其要注意:如果任务是通过
submit()提交的,异常经常被包装在Future里,此时afterExecute(Runnable r, Throwable t)中的Throwable t不一定能直接反映全部异常信息,必要时还要结合Future结果一起判断。
线程池的分类以及各自的特性

利用Executors类提供了四种不同的线程池,他们都是直接或者间接配置ThreadPoolExecutor来实现功能。下面分别介绍着四个线程池
不过要注意:Executors更像是“快捷工厂”,适合快速演示或简单场景,并不天然等于生产环境最佳实践。问题不在于它“不能用”,而在于它默认隐藏了很多关键配置:
newFixedThreadPool/newSingleThreadExecutor的问题主要在于无界队列,容易让任务持续堆积。newCachedThreadPool/newScheduledThreadPool的问题主要在于线程数可能快速扩张。
因此理解每种线程池背后的真实参数配置,比记住工厂方法名字更重要。
newFixedThreadPool
创建固定大小的线程池,每次提交一个任务就创建一个线程,直到线程达到线程池的最大大小,线程池的大小一旦达到最大值就不会发生变化,如果某个线程因为异常而结束,则会补充一个新进程。
由于只设置核心线程大小,所以可以更快的响应外界请求
线程池的大小设置,可以使用
Runtime.getRuntime().availableProcessors()
实现源码
1
2
3
4
5
6
7
8/**
* 设置了核心线程,并且没有超时机制,使用LinkedBlockingQueue则任务队列大小是无上限的
*/
public static ExecutorService newFixedThreadPool(int nThreads) {
return new ThreadPoolExecutor(nThreads, nThreads,
0L, TimeUnit.MILLISECONDS,
new LinkedBlockingQueue<Runnable>());
}样例演示
1
2
3
4
5
6
7
8
9
10
11
12
13
14
15
16
17
18
19
20
21
22
23
24
25
26public static void fixedThreadPoolDemo(){
ExecutorService fixedThreadPool= Executors.newFixedThreadPool(3);
for (int i = 0; i <6 ; i++) {
final int index=i;
fixedThreadPool.execute(new Runnable() {
@Override
public void run() {
System.err.println(Thread.currentThread().getName()+" , index = "+index);
}
});
try{
Thread.sleep(1000);
}catch(Exception e){
e.printStackTrace();
}
}
}
运行结果:整个过程都在pool-1的线程池中运行,然后复用线程
pool-1-thread-1 , index = 0
pool-1-thread-2 , index = 1
pool-1-thread-3 , index = 2
pool-1-thread-1 , index = 3
pool-1-thread-2 , index = 4
pool-1-thread-3 , index = 5适用场景
用于负载比较重的服务器,为了资源的合理利用,需要限制当前线程数量。
newCachedThreadPool
可根据需要创建新线程的线程池,但是在一起构造的线程可用时将重用他们。对于很多短期异步任务的程序而言,这类线程池可以提高性能。
如果现有线程没有可用的,则会创建一个新的线程并添加到池中,终止并从缓存中移除那些超过60s没有使用的线程。因此,长时间保持空闲的newCachedThreadPool线程池是不存在任何线程的,所以这时候几乎不占用系统资源。
实现源码
1
2
3
4
5
6
7
8/**
* 核心线程数为0 线程最大为Int的最大值所以可以认定为线程池最大线程无限大,设置了超时时间为60s。任务队列采用了阻塞队列(必须池内有空闲线程才可以执行)
*/
public static ExecutorService newCachedThreadPool() {
return new ThreadPoolExecutor(0, Integer.MAX_VALUE,
60L, TimeUnit.SECONDS,
new SynchronousQueue<Runnable>());
}样例演示
1
2
3
4
5
6
7
8
9
10
11
12
13
14
15
16
17
18
19
20
21
22
23
24
25
26public static void cachedThreadPoolDemo(){
ExecutorService cachedThreadPool= Executors.newCachedThreadPool();
for (int i = 0; i <6 ; i++) {
final int index=i;
cachedThreadPool.execute(new Runnable() {
@Override
public void run() {
System.err.println(Thread.currentThread().getName()+" , index = "+index);
}
});
try{
Thread.sleep(1000);
}catch(Exception e){
e.printStackTrace();
}
}
}
运行结果:整个过程都在同一个线程pool-1-thread-1中执行,后面线程复用前面的线程
pool-1-thread-1 , index = 0
pool-1-thread-1 , index = 1
pool-1-thread-1 , index = 2
pool-1-thread-1 , index = 3
pool-1-thread-1 , index = 4
pool-1-thread-1 , index = 5适用场景
并发执行大量短期的小任务,或者负载较轻的服务器
newScheduledThreadPool
创建一个大小无限的线程池,此线程池支持定时以及周期性执行任务的需求。
实现源码
1
2
3
4
5
6
7
8
9
10public static ScheduledExecutorService newScheduledThreadPool(int corePoolSize) {
return new ScheduledThreadPoolExecutor(corePoolSize);
}
/**
* 核心线程数固定,非核心线程数为无限大,当非核心数处于闲置状态的时候会被立即回收
*/
public ScheduledThreadPoolExecutor(int corePoolSize) {
super(corePoolSize, Integer.MAX_VALUE, 0, NANOSECONDS,
new DelayedWorkQueue());
}样例演示
1
2
3
4
5
6
7
8
9
10
11
12
13
14
15
16
17
18
19
20
21
22
23
24
25
26
27
28
29
30
31
32
33
34
35
36
37public static void scheduleThreadPoolDemo() {
ScheduledExecutorService scheduledThreadPool = Executors.newScheduledThreadPool(3);
//延迟一定时间后执行Runnable任务
scheduledThreadPool.schedule(new Runnable() {
@Override
public void run() {
System.err.println(Thread.currentThread().getName() + " delay 2s");
}
}, 2, TimeUnit.SECONDS);
//延迟一定时间后执行Callable任务
scheduledThreadPool.schedule(new Callable<Object>() {
@Override
public Object call() throws Exception {
return null;
}
}, 2, TimeUnit.SECONDS);
//延迟一定时间(initialDelay)后,以(period)时间间隔执行任务
scheduledThreadPool.scheduleAtFixedRate(new Runnable() {
@Override
public void run() {
System.err.println(Thread.currentThread().getName() + " every 3s");
}
}, 1, 1, TimeUnit.SECONDS);
//延迟一定时间(initialDelay)后,以(delay即上一个任务执行结束到下一个任务开始的间隔)执行
scheduledThreadPool.scheduleWithFixedDelay(new Runnable() {
@Override
public void run() {
System.err.println(Thread.currentThread().getName() + " delay 3s");
}
}, 1, 1, TimeUnit.SECONDS);
}
运行结果:
pool-1-thread-1 every 3s
pool-1-thread-2 delay 3s
pool-1-thread-3 delay 3s 1
pool-1-thread-2 every 3s适用场景
用于需要多个后台线程执行周期任务,同时需要限制线程数量
newSingleThreadExecutor
创建一个单线程池,该线程池中只有一个线程在工作,其他任务都会依次在任务中排列中等候依次执行,任务是串行执行的。此线程池保证所有的任务的执行顺序按照任务提交顺序执行(FIFO-先进先出)。
实现源码
1
2
3
4
5
6
7
8
9/**
* 只有一个核心线程,对任务队列没有大小限制,将所有外界任务统一到一个线程执行所有我们不需要处理线程同步的问题。
*/
public static ExecutorService newSingleThreadExecutor() {
return new FinalizableDelegatedExecutorService
(new ThreadPoolExecutor(1, 1,
0L, TimeUnit.MILLISECONDS,
new LinkedBlockingQueue<Runnable>()));
}样例演示
1
2
3
4
5
6
7
8
9
10
11
12
13
14
15
16
17
18
19
20
21
22
23
24
25
26public static void singleThreadPoolDemo(){
ExecutorService singleThreadExecutor=Executors.newSingleThreadExecutor();
for (int i = 0; i < 6; i++) {
final int index = i;
singleThreadExecutor.execute(new Runnable() {
@Override
public void run() {
System.err.println(Thread.currentThread().getName() + " , index = " + index);
}
});
try {
Thread.sleep(1000);
} catch (Exception e) {
e.printStackTrace();
}
}
}
运行结果:所有的任务都是在pool-1-thread-1中依次运行
pool-1-thread-1 , index = 0
pool-1-thread-1 , index = 1
pool-1-thread-1 , index = 2
pool-1-thread-1 , index = 3
pool-1-thread-1 , index = 4
pool-1-thread-1 , index = 5适用场景
用于串行执行任务的场景,每个任务需要顺序执行
| newCachedThreadPool | newFixedThreadPool | newSingleThreadExecutor | newScheduledThreadPool | |
|---|---|---|---|---|
| corePoolSize/ maximumPoolSize |
0/Integer.MAX创建非核心线程执行任务 |
n/n创建核心线程执行任务 |
1/1只创建1个核心线程执行任务 |
n/Integer.MAX |
| workQueue | SynchronousQueue | LinkedBlockingQueue(Integer.MAX) | LinkedBlockingQueue(Integer.MAX) | DelayedQueue |
| keepAliveTime | 60s 即使没有任务进来,线程也会被很快回收 |
0ms 没有任务的情况下,线程会一直被阻塞等待任务 |
0ms 没有任务的情况下,线程会一直被阻塞等待任务 |
10s |
| 适用场景 | 并发执行大量短期的小任务,或者负载较轻的服务器 | 用于负载较重的服务器,合理的利用服务器资源 | 用于串行执行任务的场景,每个任务按照先来先执行的原则 | 用于执行后台周期性任务 |
| 缺点 | 最大线程数为Integer.MAX,导致创建大量请求,消耗服务器资源 |
等待队列长度为Integer.MAX,导致大量请求堆积,消耗服务器资源 |
最大线程数为Integer.MAX,导致创建大量请求,消耗服务器资源 |
等待队列长度为Integer.MAX,导致大量请求堆积,消耗服务器资源 |
线程池的生命周期
线程池的生命周期是伴随线程池的运行,由内部进行维护的。
由两个值进行维护
runState:运行状态workerCount:线程数量
1 | |
ctl结合两个关键参数,来保证运行状态的一致。
高三位:runState,低29位:workerCount,两个变量互相不干扰。

| 运行状态 | 描述 |
|---|---|
RUNNING(线程池运行状态) |
可以接受新任务,并且也能处理阻塞队列的任务 |
SHUTDOWN(线程池关闭状态) |
不再接受新的任务,但是依然可以处理阻塞队列的任务 |
STOP(线程池停止状态) |
不再处理阻塞队列的任务,并且中断正在进行的任务 |
TIDYING(线程池正在终止状态) |
所有任务都已停止,workerCount为0 |
TERMINATED(线程池终止状态) |
线程池已停止运行,所有工作线程都被销毁,所有任务都已被清空或执行完毕 |
源码内部提供了如下方法去获取当前线程池的状态
1 | |
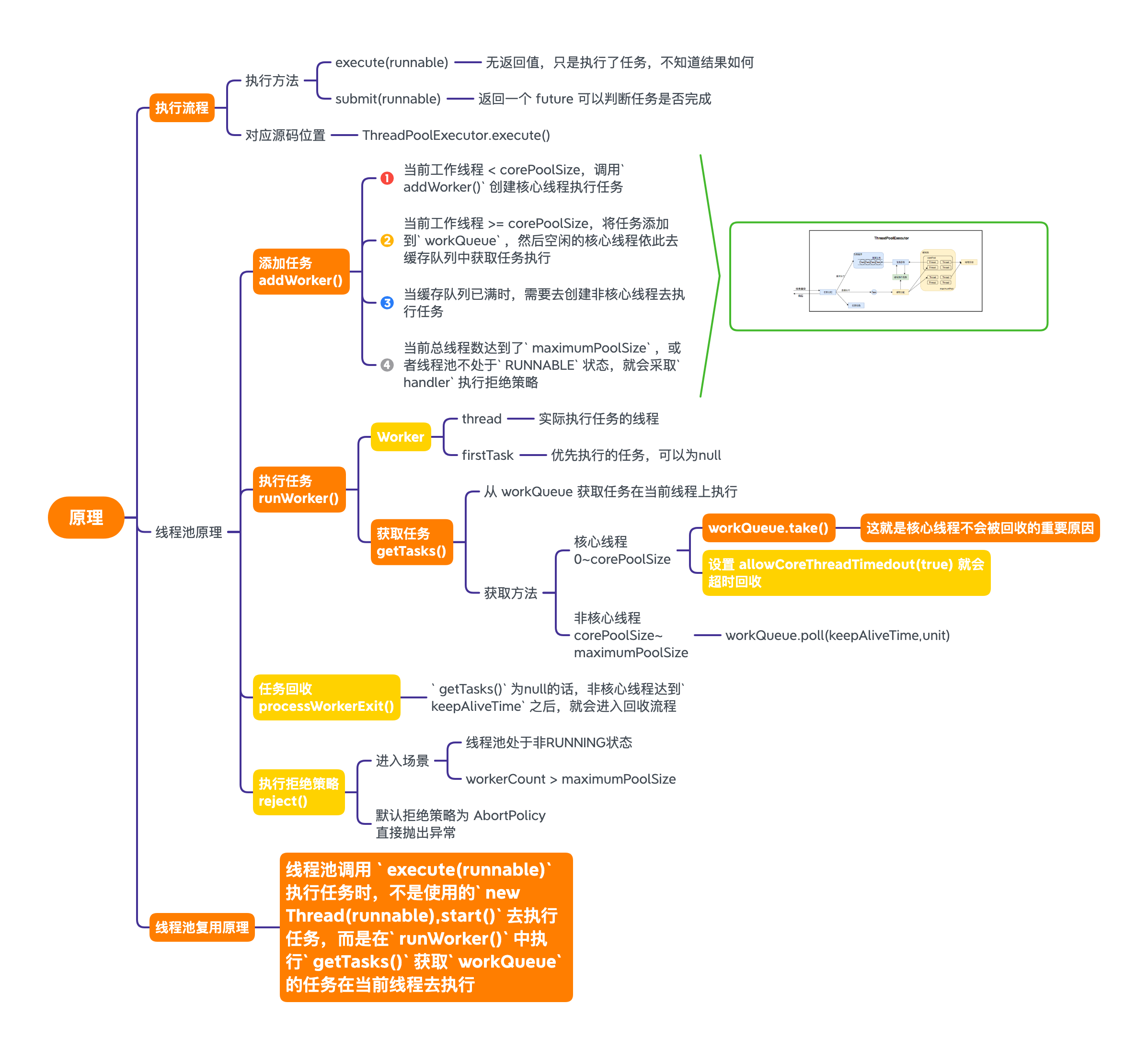
线程池的执行流程

- 判断
corePoolSize(核心线程数)是否已到达,没到达则可以创建一个新线程执行任务 - 判断
workQueue(工作队列)是否已满,没满则添加入阻塞队列等待执行 - 判断
maximumPoolSize(最大线程数)是否已到达,没到达则创建一个新线程执行任务。 - 已经达到了
maximumPoolSize(最大线程数)或者线程池不处于RUNNABLE状态,执行handler(任务拒绝策略)
可以把这条规则进一步概括成:
先核心、再队列、再扩容、最后拒绝。
这也是线程池行为最容易混淆的地方:任务提交后并不是简单地“线程不够就直接扩容”。很多时候线程池会优先尝试把任务放进队列,只有队列放不下时,才会继续向maximumPoolSize扩张。因此不同队列类型,会直接改变线程池面对流量高峰时的表现。
线程池实现原理

添加任务
线程池通过调用submit()或execute()提交线程任务,其中submit()可以拿到线程执行结果,内部通过execute()实现。
1 | |
为什么执行
isRunning()两次?多线程环境下,线程池状态时刻发生变化,很可能刚获取的线程池状态突然就发生改变了。
万一线程池处于非
RUNNING状态,那么任务永远不会执行。
添加任务都是通过addWorker()执行
1 | |
- 线程池处于
RUNNABLE状态或者SHUTDOWN状态并且阻塞队列还有任务,需要添加新线程执行任务 Worker封装了线程对象- 线程启动失败,则移除对应
Worker
Worker
内部封装了
线程对象,并且本身也是一个Runnable对象。
1 | |
Worker持有两个对象:
thread:用来执行任务firstTask:保存传入的第一个任务,如果该值非空,则优先执行该任务。若为空,就需要创建一个工作线程去执行workQueue中的任务
Worker继承了AQS来实现独占锁功能,可以保证线程的执行状态是正确的。
这里Worker继承AQS,并不是为了让外部业务线程也来竞争这把锁,而是为了让线程池内部能够安全地区分:**这个worker当前是在执行任务,还是处于空闲可中断状态。**也正因为有了这层状态控制,线程池才能在关闭、回收线程或中断空闲线程时做出更精确的判断。
获取独占锁,表示当前线程正在执行中,任务不可以被中断。
未获取独占锁,表示当前线程没有处理任务,可以进行线程中断。中断后就可以安全的进行线程回收。
执行任务
addWorker()添加任务完毕后,就需要执行任务runWorker()
1 | |
若firstTask不为null,则优先执行firstTak。fistTask未设置时,从getTasks()获取workQueue中的任务去执行。
1 | |
线程池里的线程从workQueue阻塞队列里拿任务,如果存在非核心线程且workQueue没有任务,非核心线程就会等到keppAliveTime时间后被释放。如果当前仅有核心线程存在时,设置了allowCoreThreadTimedout(true),核心线程也会被释放。否则就会通过take()一致阻塞直到拿到任务为止。
核心线程不会被释放的原因:通过workQueue.take()一直阻塞线程。
核心线程与非核心线程的区别:
这两者之间并没有明显的标志区分,根据上面的代码可以发现,两者的区别在于核心线程可以无限等待获取任务(阻塞队列take()),非核心线程要限时获取任务(keepAliveTime之内)。核心线程其实指代的就是0~corePoolSize之间创建的线程,corePoolSize~maximumPoolSie表示的就是非核心线程。
换句话说,核心线程与非核心线程的差异,本质上不在于“线程对象长得不一样”,而在于它们采用了不同的获取任务与回收策略:
- 核心线程更像常驻工作线程,默认用于维持线程池的基本吞吐能力。
- 非核心线程更像流量高峰时的临时补位线程,用来在任务堆积时兜底扩容。
- 一旦开启
allowCoreThreadTimeOut(true),核心线程“常驻”这个前提也会被打破。
所以理解线程池时,可以把“核心/非核心”理解为一种容量区间下的调度策略,而不是两类完全不同的线程实现。

通过调用execute(runnable)传进去的runnable对象不是直接通过new Thread(runnable).start()的方式去执行,而是通过一个正在运行的线程去执行runnable.run()。根据上述源码中的runWorker(),在执行完firstTask后就会调用getTask()获取任务去执行,如果getTask()没有获取到任务,就会在等待keepAliveTime之后关闭非核心线程,核心线程通过workQueue.take()阻塞线程避免自身被回收。
线程回收
getTask()获取不到任务时,执行processWorkerExit()进行线程回收
1 | |
任务拒绝
当线程池处于非RUNNABLE状态或者workerCount > maximumPoolSize时,就会执行reject(runnable)拒绝策略
1 | |
通过自定义类实现RejectedExecutionHandler接口,执行对应的拒绝策略。默认拒绝策略是AbortPolicy。
总结
线程里容纳了一定的Worker(执行任务的线程)。根据线程池状态的不同,有新任务加入时,执行不同的操作。
- 核心线程未满(
workerCount < corePoolSize),创建核心线程执行任务 - 核心线程已满(
workerCount>= corePoolSize),将任务添加到workQueue中 workQueue已满(workerCount< maximumPoolSize),创建非核心线程执行任务- 最大任务队列已满(
workerCount = maximumPoolSize),执行handler拒绝策略
线程执行任务时,先执行Worker的firstTask,后续从getTask()获取任务去执行,根据线程池的容量区间获取任务的方式也不同
- 容量区间位于
0~corePoolSize(核心线程),执行workQueue.take()阻塞获取任务,不会被回收。若设置allowCoreThreadTimeout(true)也会被回收 - 容量区间位于
corePoolSize~maximumPoolSize(非核心线程),执行workQueue.poll(keepAliveTime)获取任务,超出keepAliveTime该线程就会被回收
线程池中的线程策略
增长策略
默认情况下,线程池是根据任务先创建足够核心线程数的线程去执行任务,当核心线程满了时将任务放入等待队列。待队列满了的时候,继续创建新线程执行任务直到达到最大线程数停止。此时再进入新任务的话,那就只能执行拒绝策略或是抛出异常。
收缩策略
当线程池内的线程数大于核心线程数并且当前存在空闲线程并且空闲线程的空闲时间大于keepAliveTime时,会对空闲线程进行回收,直到线程数量等于核心线程数(corePoolSize)为止。
线程池的使用注意
线程池不要用
Executors的方式去创建,应该利用ThreadPoolExecutor的方式,这样可以帮助更好理解实现方式以及避免资源消耗过度的问题。fixThreadPool以及singleThreadPool,由于设置的等待队列长度为Integer.MAX_VALUE,导致大量请求堆积,消耗大量资源。cachedThreadPool以及scheduledThreadPool,由于运行允许创建的线程数量为Integer.MAX_VALUE,可能创建大量的请求,消耗大量资源。针对具体情况去配置线程池参数,不同的任务类别应采用不同规模的线程池,任务类别分为3种:
CPU密集型任务(需要进行大量计算,处理):线程池中线程个数尽量少,不应大于CPU核心数,避免出现每个线程都需要长时间使用但是线程过多去抢占资源。建议corePoolSize为n+1IO密集型任务(主要时间都在IO,CPU空闲时间比较多):线程池可以配置尽量多的线程,由于CPU大部分时间空闲,可以提高CPU的利用率。建议corePoolSize为2n混合型任务:如果可以拆分,则拆分成一个CPU密集型以及IO密集型任务,只要执行任务效率相差不大。若相差太大则没必要拆分。
实际配置线程池时,除了“线程数公式”,还建议按下面的顺序思考:
- 先明确任务类型:CPU密集、IO密集,还是混合型。
- 再确定队列策略:是否必须使用有界队列,系统是否允许任务堆积。
- 再选择拒绝策略:是抛异常、降级、调用方回退,还是允许丢弃旧任务。
- 最后结合监控去调优:观察活跃线程数、队列长度、任务耗时、拒绝次数,而不是只盯着
corePoolSize一个参数。
线程池配置本质上是吞吐、延迟、资源占用和风险控制之间的权衡,不是单纯套一个固定公式就能解决所有问题。
线程池最好建立最基本的监控指标体系,而不是只在出问题后看日志。常见的观察指标包括:
- 当前线程数、活跃线程数、历史最大线程数
- 队列长度、任务提交速率、任务完成速率
- 任务平均耗时、超时任务数、慢任务分位
- 拒绝次数、线程池关闭耗时、异常任务数
这些指标能帮助判断问题究竟出在线程数不够、队列堆积、任务本身过慢,还是拒绝策略与业务预期不匹配。
线程池还有几个非常常见的误用场景:
- 在线程池任务内部再次向同一个线程池提交子任务并同步等待结果,可能造成自我阻塞。
- 在线程池线程里执行长时间阻塞IO或永不返回的任务,容易把整个池占满。
- 忘记关闭线程池,导致线程和队列长期存活,资源无法回收。
- 队列设置成无界后看似系统很稳定,实际上只是把压力悄悄转移成了任务堆积和内存风险。
补充知识
submit()和execute()区别submit()返回一个future,可以获取执行结果、感知被封装的异常,更适合需要结果或错误回传的场景。execute()无返回值,更适合“只提交任务、不关心返回值”的场景;任务异常通常更直接地暴露在线程执行路径中。
Java-BlockingQueue阻塞队列BlockingQueue介绍
Java-AbstractQueuedSynchronizer简介AbstractQueuedSynchronizer介绍为什么存在
newSingleThreadExecutor?不能使用newFixedThreadPool(1)代替再次对比一下两者的源码
1
2
3
4
5
6
7
8
9
10
11
12
13
14
15
16
17
18
19
20
21
22/*
* Creates an Executor that uses a single worker thread operating
* off an unbounded queue, and uses the provided ThreadFactory to
* create a new thread when needed. Unlike the otherwise
* equivalent {@code newFixedThreadPool(1, threadFactory)} the
* returned executor is guaranteed not to be reconfigurable to use
* additional threads.
*/
public static ExecutorService newSingleThreadExecutor() {
return new FinalizableDelegatedExecutorService
(new ThreadPoolExecutor(1, 1,
0L, TimeUnit.MILLISECONDS,
new LinkedBlockingQueue<Runnable>()));
}
public static ExecutorService newFixedThreadPool(int nThreads) {//nThreads为1
return new ThreadPoolExecutor(nThreads, nThreads,//1 , 1
0L, TimeUnit.MILLISECONDS,
new LinkedBlockingQueue<Runnable>());
}两者之间最大的差异就在于包装类的区别:
newSingleThreadExecutor——FinalizableDelegatedExecutorServicenewFixedThreadPool——ThreadPoolExecutor
1
2
3
4
5
6
7
8
9
10
11
12
13
14
15
16
17
18
19
20
21
22
23
24private static class FinalizableDelegatedExecutorService
extends DelegatedExecutorService {
FinalizableDelegatedExecutorService(ExecutorService executor) {
super(executor);
}
protected void finalize() {
super.shutdown();
}
}
private static class DelegatedExecutorService
extends AbstractExecutorService {
// Android-added: @ReachabilitySensitive
// Needed for FinalizableDelegatedExecutorService below.
@ReachabilitySensitive
private final ExecutorService e;
DelegatedExecutorService(ExecutorService executor) { e = executor; }
public void execute(Runnable command) { e.execute(command); }
public void shutdown() { e.shutdown(); }
public List<Runnable> shutdownNow() { return e.shutdownNow(); }
public boolean isShutdown() { return e.isShutdown(); }
public boolean isTerminated() { return e.isTerminated(); }
...
}
DelegatedExecutorService就是ExecutorService接口实现类的包装类,包装后的对象仅仅暴露ExecutorService接口方法,而FinalizableDelegatedExecutorService屏蔽了大多数实现方法,避免被强制转换时修改配置导致行为出现问题。1
2
3
4
5
6
7
8
9
10
11
12
13
14
15
16
17
18private static void testFixed(){
ExecutorService s = Executors.newFixedThreadPool(1);
((ThreadPoolExecutor)s).setCorePoolSize(2);
System.err.println("ss "+((ThreadPoolExecutor) s).getCorePoolSize());
}
private static void testSingle(){
ExecutorService s = Executors.newSingleThreadExecutor();
((ThreadPoolExecutor)s).setCorePoolSize(2);
System.err.println("ss"+((ThreadPoolExecutor) s).getCorePoolSize());
}
输出结果:
ss 2
Exception in thread "main" java.lang.ClassCastException: java.util.concurrent.Executors$FinalizableDelegatedExecutorService cannot be cast to java.util.concurrent.ThreadPoolExecutor
at thread.TestThreadPool.testSingle(TestThreadPool.java:31)
at thread.TestThreadPool.main(TestThreadPool.java:20)观察上面的结果,可以看出
newSingleThreadExecutor与newFixedThreadPool最大区别在于,前者不可配置参数,可以保证任务的串行执行,后者在运行的过程中可以通过强制类型转换得到ThreadPoolExecutor去进行参数的重新配置,导致任务可能变成并行执行。使应用的执行逻辑出现错误,导致应用异常。
